日頃からSaqQuttoをご愛顧くださりありがとうございます。
2025年6月24日のアップデート以後、チャットでメッセージを検索できるようになりました!
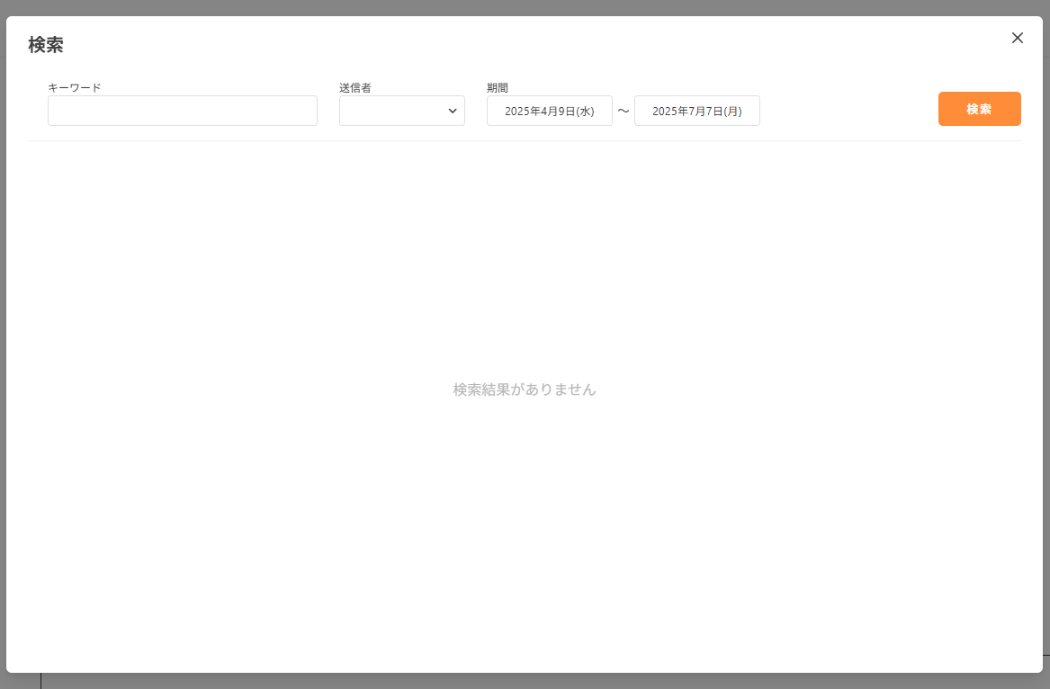
★メッセージ検索機能
チャット画面右上の検索マークを押すと、検索画面が表示されます。
検索画面から、キーワード・送信者・期間で絞ってメッセージを検索することができます。
より便利になった新機能を、ぜひご活用ください!
SaqQuttoは引き続きユーザーの皆様のご要望にお応えしてまいります。
今後ともSaqQuttoのご利用をどうぞよろしくお願いいたします。
日頃からSaqQuttoをご愛顧くださりありがとうございます。
2025年6月24日のアップデート以後、チャットでメッセージを検索できるようになりました!
チャット画面右上の検索マークを押すと、検索画面が表示されます。
検索画面から、キーワード・送信者・期間で絞ってメッセージを検索することができます。
より便利になった新機能を、ぜひご活用ください♪
SaqQuttoは引き続きユーザーの皆様のご要望にお応えしてまいります。
今後ともSaqQuttoのご利用をどうぞよろしくお願いいたします。
